Come accedere al database MSSQL tramite client

Informazioni preliminari

L'accesso al database deve avvenire tramite client locale seguendo le indicazioni riportate in questa guida.
I client supportati sono: SQL Server Management Studio, HeidiSQL, DBeaver;  i primi due sono installabili su PC Windows, mentre DBeaver è un client multipiattaforma, la soluzione ideale se utilizzi sistemi Mac o Linux; in questa guida sono descritte le operazioni di installazione e configurazione di tutti e tre i client menzionati.
Per connettersi al database MSSQL da client locale, assicurati, prima di tutto, di aver autorizzato l'IP dal quale ti vuoi collegare nell'apposito pannello e installa sul tuo PC locale un client; di seguito il dettaglio delle operazioni da eseguire.
 

Come autorizzare un indirizzo IP all'accesso al database

  1. accedi all'area clienti Hosting;
  2. clicca sul tab Database;
  3. clicca su Gestione Database;
  4. in corrispondenza del database al quale ti vuoi collegare, clicca su Gestisci -Gestisci Accessi IP:
Gestione database MSSQL: elenco con menu Gestisci aperto; opzioni Vai a DB, Gestisci accessi IP, Gestisci backup, Aumenta spazio.
  1. nella schermata che si apre puoi:
    • abilitare l'IP da cui stai navigando tramite il pulsante Abilita accanto all'IP locale;
    • autorizzare un altro indirizzo IP cliccando su Abilita altri IP.
  2. l'abilitazione all'accesso dell'IP ha una durata selezionabile dall'apposito menu a tendina:
Finestra Abilitazione IP: inserisci indirizzo IPv4 e seleziona durata accesso (menu aperto: 2, 4, 8, 12 ore).
  1. clicca su Abilita per confermare l'operazione: a questo punto l'indirizzo IP è abilitato all'accesso al database in questione per la durata selezionata.

Adesso puoi collegarti al database tramite un client installato sul tuo PC locale; di seguito sono mostrati, come esempi, SQL Server Management Studio, HeidiSQL e DBeaver.

Puoi abilitare fino a 5 indirizzi IP diversi contemporaneamente, scegliendo per ciascuno la durata dell'abilitazione.
Alla scadenza di ogni abilitazione, gli indirizzi IP verranno disabilitati automaticamente e rimossi dalla lista.

L'abilitazione di specifici IP con tempi definiti, è sviluppata sia per migliorare la sicurezza del servizio che per essere compliant con il licensing Microsoft.
Sui server MSSQL in  hosting condiviso Aruba, è installato SQL Server Web Edition, la cui licenza di utilizzo permette connessioni remote ed utilizzo database solo per funzionalità web server.
L'utilizzo del database per altri scopi, ad esempio per applicativi locali o per scopi diversi dai siti web, viola i termini della licenza Microsoft MSSQL Web Edition.
Ogni uso improprio del servizio è responsabilità del cliente.

Come installare e configurare il client SQL Server Management Studio

Scarica il programma sul tuo PC e una volta installato, aprilo; clicca sull'icona posta a fianco di Connetti e inserisci i dati come di seguito riportato:

SSMS: finestra Connetti al server con campi server, autenticazione SQL Server, utente, password e pulsante Connetti.

Dove:
Nome Server: è l'Hostname del database recuperabile dal pannello di controllo e cliccando su Database dal menu di sinistra: nella schermata che si apre, ricercare il database in questione e recuperare il dato corrispondente a tale servizio.
Nome account di accesso: è il nome utente nel formato MSSQLxxxx.
Password: è la password del database MSSQL.

Clicca su Opzioni e si aprirà una schermata come la seguente:

SSMS: Connetti al server, scheda Proprietà connessione con campi Database, Protocollo di rete e Timeout; pulsante Connetti.

Sul tab Proprietà connessione inserisci il nome del database nel campo Connetti al database e clicca su Connetti.
Se suddetto campo non viene compilato, la connessione non va a buon fine e visualizzi il seguente errore:

SSMS: Connetti al server, scheda Proprietà connessione con campi Database, Protocollo di rete e Timeout; pulsante Connetti.

Se, invece, riscontrassi un errore di questo tipo:

SSMS, errore “Connetti al server”: impossibile connettersi; SSL Provider 0, catena certificati CA non disponibile nell’elenco locale; OK.

verifica la versione del client utilizzata poichè dalla versione 20 in poi di SQL Server Management Studio è necessario impostare l'opzione Crittografia a Facoltativo come di seguito mostrato:

SSMS: Connetti al server; menu Crittografia aperto con opzioni Facoltativo, Obbligatorio e Restrittivo; pulsante Connetti.

La connessione è stata stabilita e puoi operare sul database:

SQL Server Management Studio: riquadro Esplora oggetti con nodi Database, Profiler XEvent e SQL Server Agent.

Nel caso in cui avessi già installato il client nel tuo PC locale, assicurati che sia compatibile con SQL Server 2022.

Come installare e configurare il client HeidiSQL

Scarica il programma sul tuo PC e una volta installato, aprilo; clicca su Nuovo:

HeidiSQL – finestra Gestione sessioni con elenco vuoto; freccia indica il pulsante Nuovo in basso a sinistra.

Nella schermata che si apre:

  1. scegli come Tipo di connessione: Microsoft SQL Server (TCP/IP);
  2. nel campo Nome Host / IP, indica l'hostname del database recuperabile dal pannello di controllo e cliccando su Database dal menu di sinistra: nella schermata che si apre, ricerca il database in questione e recupera il dato corrispondente a tale servizio;
  3. nel campo Utente indica il nome utente nel formato MSSQLxxxx;
  4. nel campo Password indica la password del database MSSQL;
  5. nel campo Database  indica il nome utente nel formato MSSQLxxxx;
  6. clicca su Apri:
     
HeidiSQL – Gestione sessioni: Impostazioni MSSQL con campi host, utente, password, database e pulsante Apri.

Dopo aver cliccato su Apri, potrebbe mostrarsi la seguente schermata:

HeidiSQL – Avviso di sicurezza: TLS 1.0 non sicuro con provider SQLOLEDB; installa Microsoft OLE DB Driver. Pulsante OK.

In questo caso occorre installare il Driver indicato scaricandolo dal link ufficiale proposto e, una volta installato, ritentare la connessione.

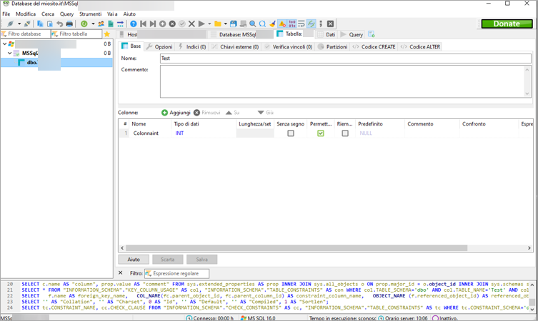
La connessione è stata stabilita ed è possibile operare sul database:

HeidiSQL – editor tabella MSSQL: scheda Base, tabella “Test”, griglia colonne (INT); comandi Aggiungi/Rimuovi e Salva disattivo.

Come installare e configurare il client DBeaver

Scarica il programma sul tuo PC e una volta installato, aprilo e seleziona SQL Server come database:

DBeaver – Connetti a un database: elenco driver con SQL Server selezionato; campo filtro visibile e pulsante Avanti.

Scarica i drivers indicati:

DBeaver – Impostazioni driver: scarica file driver MSSQL mancanti; elenco file con versioni; pulsante Download.

Adesso, nella schermata che si apre:

  1. nel campo Host, indica l'hostname del database recuperabile dal pannello di controllo e cliccando su Database dal menu di sinistra: nella schermata che si apre, ricercare il database in questione e recuperare il dato corrispondente a tale servizio;
  2. nel campo Database/Schema indica il nome utente nel formato MSSQLxxxx;
  3. nel campo Nome Utente indica il nome utente nel formato MSSQLxxxx;
  4. nel campo Password indica è la password del database MSSQL: 
DBeaver – parametri connessione SQL Server: host/porta 1433, database, autenticazione, nome utente/password; pulsante Fine.
  1. puoi verificare che la connessione vada a buon fine andando su Tenta di stabilire una Connessione ...; il corretto esito del test è confermato da una schermata come la seguente:
     
DBeaver – Test connessione SQL Server riuscito (Connected); finestra con dettagli server/driver e pulsanti OK e Dettagli.
  1. vai su OK per chiudere il test di connessione e su Fine.

La connessione è stata stabilita ed è possibile operare sul database espandendo le sezioni come nell'immagine seguente:

DBeaver – Navigator Database con connessione MSSQL attiva; albero schema espanso (Tabelle, Viste, Procedure, Funzioni).

Casi d'uso

Se durante l'accesso riscontrassi un errore del tipo "Login Timeout", verifica che l'indirizzo IP dal quale stai tentando la connessione sia abilitato e nel caso non lo fosse provvedi seguendo le indicazioni riportate nella sezione Come autorizzare un indirizzo IP all'accesso al database di questa stessa guida.
Inoltre, per la corretta configurazione dell'hostname potrebbe essere necessario attendere fino ad un'ora dopo l'attivazione del servizio, in questo caso si visualizza l'errore:

DBeaver – finestra Errore: Connessione fallita; SQL (0) TCP Provider host sconosciuto, login timeout expired; pulsante OK.

Non è necessario eseguire nessuna operazione, ma riprovare in un secondo momento.

Se hai bisogno di recuperare i dati del database, segui la guida per recuperare le credenziali di accesso.

CONDIVIDI QUESTA GUIDA

Aiutaci a migliorare

Non hai trovato quello che cerchi?

Contatta i nostri esperti, sono a tua disposizione